Depthkit Studio Expansion
Depthkit Studio Expansion Package Phase 10
Released March 1, 2024
Supported Unity Version: 2022.3 LTS
This release contains the following package versions:
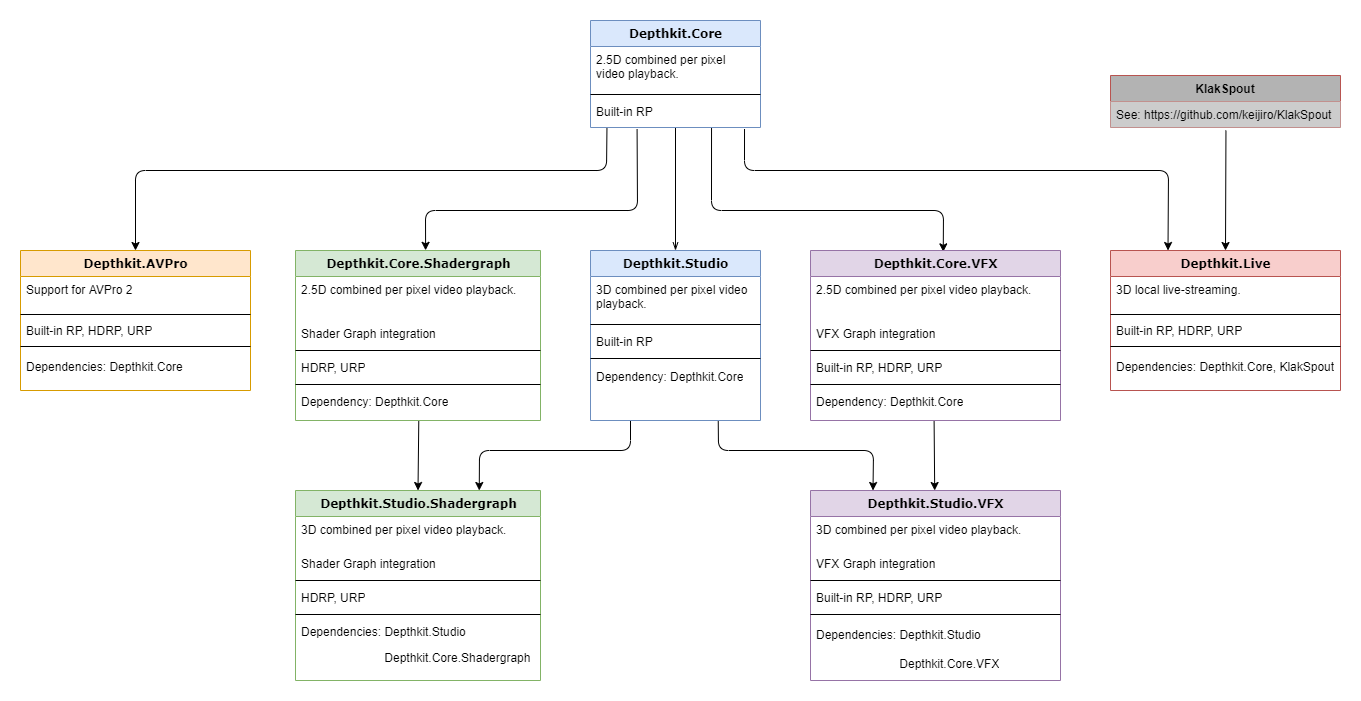
- depthkit.avpro: 0.2.1
- depthkit.core: 0.14.3
- depthkit.core.shadergraph: 0.6.1
- depthkit.core.vfx: 0.6.1
- depthkit.studio: 0.10.2
- depthkit.studio.shadergraph: 0.5.1
- depthkit.studio.vfx: 0.5.1
- depthkit.studio.lite: 0.2.2
- depthkit.live: 0.3.1
- depthkit.streamingimagesequenceplayer: 0.3.1
New Features
- Support for Unity version 2022 (LTS)
- New XR Headset Support: Depthkit Photo Look rendering is now supported on XR headsets like the Apple Vision Pro, and experimentally on Meta Quest 2/3/Pro and Microsoft HoloLens 2. Depthkit Visual Effects Look rendering is experimentally supported on Meta Quest 2/3/Pro and Micrsoft HoloLens 2. Some hardware requires performance optimization - See Platform Support for more information.
Bug Fixes
- Fixed in issue where some parameters in the Depthkit Studio Mesh Source component were not saved within the Unity scene.
Known Issues
- Due to an issue with visionOS and Unity's Visual Effects Graph, Depthkit Visual Effects looks are not yet supported on Apple Vision Pro.
Volume settings
- Volume preview does not work in HDRP.
- Adjusting your volume settings, especially manual volume bounds, can dramatically change the number of triangles generated by the mesh source. If you see parts of your clip go missing or see triangles flickering, try pressing the Set Surface Capacity button in the editor or increase the Surface Buffer Capacity by increasing the value in the capacity field.

VFX Graph
- When changing render pipelines or adjusting certain project settings, you may have to open the VFX Graph asset and recompile it to see the VFX output in the scene.
- Due to a known Unity bug, VFX Graph particles will not render when single pass instanced rendering mode is enabled.
- Due to a known Unity bug, VFX Graph geometry output is not supported for the Quest. When designing your VFX Look, ensure that you are using a point output.
Depthkit Core Expansion Package Phase 9
Released July 10, 2023
Supported Unity Version: 2020.3 LTS
This release contains the following package versions:
- depthkit.avpro: 0.1.1
- depthkit.core: 0.13.2
- depthkit.core.shadergraph: 0.5.1
- depthkit.core.vfx: 0.5.2
- depthkit.studio: 0.9.2
- depthkit.studio.shadergraph: 0.4.2
- depthkit.studio.vfx: 0.4.2
- depthkit.studio.lite: 0.1.0
- depthkit.live: 0.2.2
- depthkit.streamingimagesequenceplayer: 0.2.1
📘
depthkit.studio.meshsequence has been removed in favor of textured mesh sequence exports direct from the Depthkit app - See Processing Studio captures for more details.
New Features
- Updated to be compatible with the new version of the Depthkit Combined Per Pixel format found in Depthkit 0.7.0.
- Improved surface quality resulting in less erroneous geometry especially near the edges of volumes or in areas of occlusion. This change improved the calculation of Surface Sensitivity allowing the sensitivity to be much higher without the introduction of false positive geometric noise.
- Bounding Box is now automatically set from the bounding box applied to the clip in the Depthkit app. This prevents a common issue where the Depthkit Studio asset would fail to appear upon initially loading because the default bounding box was set too large.
- Texturing Settings are now set automatically set from the values applied to the clip in the Depthkit app.
- Improved Texture Blending Quality and simplified texture blending controls.
Known Issues
Volume settings
- Volume preview does not work in HDRP.
- Adjusting your volume settings, especially manual volume bounds, can dramatically change the number of triangles generated by the mesh source. If you see parts of your clip go missing or see triangles flickering, try pressing the Set Surface Capacity button in the editor or increase the Surface Buffer Capacity by increasing the value in the capacity field.

VFX Graph
- When changing render pipelines or adjusting certain project settings, you may have to open the VFX Graph asset and recompile it to see the VFX output in the scene.
- Due to a known Unity bug, VFX Graph particles will not render when single pass instanced rendering mode is enabled.
- Due to a known Unity bug, VFX Graph geometry output is not supported for the Quest. When designing your VFX Look, ensure that you are using a point output.
Depthkit Studio Expansion Package Phase 8
Released 03/09/2022
Supported Unity Version: 2020.3 LTS
This release contains the following package versions:
- depthkit.avpro: 0.1.2
- depthkit.core: 0.12.2
- depthkit.core.shadergraph: 0.5.1
- depthkit.core.vfx: 0.5.1
- depthkit.studio: 0.8.3
- depthkit.studio.shadergraph: 0.4.2
- depthkit.studio.vfx: 0.4.2
- depthkit.studio.lite: 0.1.0
- depthkit.live: 0.2.2
- depthkit.streamingimagesequenceplayer: 0.2.1
- depthkit.studio.meshsequence: 0.3.0
New & Updated Packages
depthkit.studio.lite - The Depthkit Studio Lite renderer provides a new experimental approach to rendering Depthkit Studio clips which dramatically increases performance. This can be especially useful in the following scenarios:
- Building to mobile devices or all-in-one VR headsets like the Meta Quest
- Simultaneously rendering multiple Depthkit Studio clips
- Rendering performances captured in large volumes
- Inside-out/environmental captures
Learn more here.
depthkit.studio.meshsequence - Geometry exporter updated to support textured PLY sequences, which are directly compatible with 3rd-party software and compression pipelines like Arcturus’ HoloSuite. Learn more here.
Updates
- New support for Unity version 2020.3 (LTS)
- Textured-Mesh Sequence Export - Learn more here.
- Geometry exporter updated to support textured PLY sequences, which are directly compatible with 3rd-party software and pipelines like Arcturus’ HoloSuite.
- Geometry can be exported in units of meters or millimeters.
- Depthkit Studio Lite renderer added - Learn more here.
- Edge enhancement & dithering options added
- Image Sequence Player upgraded
- Improved texturing for Shader Graph and VFX Graph looks by generating spatially coherent textures.
- Core clips can now be optimized with a Surface Buffer Capacity slider that is proportional to the resolution of the depth image.
- Depthkit Livestream Player updated to support KlakSpout version 2.03
- Texture Blending improved with refined Edge Mask options:
- Invalid edge width property added to soften texture edges between perspectives
- Experimental per-perspective edge masking controls removed
- Experimental view-dependent geometry controls removed
- Gizmo “Show Clip info” removed from Shader Graph Look
Bug Fixes
- Fixed an issue with the Depthkit Core VFX Graph integration.
- Fixed edge artifacts and spikes seen on clips rendered on the Quest.
- Fixed issue with Shader Graph clips flickering when edited or selected.
- Fixed issue with VFX clips flashing when selected.
- Fixed depth bias adjustment to work independent of the clip range
- Fixed depth bias adjustment causing texturing artifacts
- Fixed an issue with Depthkit Studio VFX Looks.
Known Issues
Volume settings
- Volume preview does not work in HDRP.
- Adjusting your volume settings, especially manual volume bounds, can dramatically change the number of triangles generated by the mesh source. If you see parts of your clip go missing or see triangles flickering, try pressing the Set Surface Capacity button in the editor or increase the Surface Buffer Capacity by increasing the value in the capacity field.


VFX Graph
- When changing render pipelines or adjusting certain project settings, you may have to open the VFX Graph asset and recompile it to see the VFX output in the scene.
- Due to a known Unity bug, VFX Graph particles will not render when single pass instanced rendering mode is enabled.
- Due to a known Unity bug, VFX Graph geometry output is not supported for the Quest. When designing your VFX Look, ensure that you are using a point output.
- Visual Artifacts on the Meta Quest. You may see additional edge artifacts when building to the Meta Quest with Unity’s 1st-party video player - We recommend using the AVPro video player instead.
Depthkit Studio Expansion Package Phase 6
Released August 3, 2021
Updates
- Support for RenderHeads' AVPro 2 Video version 2 (https://assetstore.unity.com/publishers/780), including enhanced Unity Timeline integration.

- Additional tools to improve performance by pausing playback or disabling rendering for off-camera Depthkit objects.
- Support for Light Probes in the Built-In Render Pipeline.
- Improved shadow generation from multiple light sources and different light source types.
Bug fixes
- Fixed a bug where Depth Bias did not uniformly adjust the depth offset of different angles within the same Depthkit asset.
- Fixed a bug where the the user-defined bounds were not preserved when updating or replacing a Depthkit Studio clip's metadata.
- Fixed a bug where the mesh generation bounds didn't match the user-defined bounds for Depthkit Studio clips using a shadergraph look.
- Fixed a bug where multiple Depthkit Studio assets made using the same prefab would not play the correct source clip.
- Fixed a bug where projects rendering to OpenVR 1.0.1 would not render Depthkit clips for both eyes of a VR headset.
- Fixed a bug where only one instance of a duplicated clip would appear in Edit or Play mode, and adjusting parameters on one object would affect both.
Known issues
Volume settings
- Volume preview does not work in HDRP.
- Adjusting your volume settings, especially manual volume bounds, can dramatically change the number of triangles generated by the mesh source. If you see parts of your clip go missing or see triangles flickering, try pressing the Set Surface Capacity button in the editor or increase the Surface Buffer Capacity by increasing the value in the capacity field.

VFX Graph
- When changing render pipelines or adjusting certain project settings, you may have to open the VFX Graph asset and recompile it to see the VFX output in the scene.
- Due to a known Unity bug, VFX Graph particles will not render when single pass instanced rendering mode is enabled.
- Due to a known Unity bug, VFX Graph geometry output is not supported for the Quest. ****When designing your VFX Look, ensure that you are using a point output.
- Visual Artifacts on the Quest. You may see additional edge artifacts when building to the Oculus Quest. We are investigating the issue and will report back shortly.
Depthkit Studio Expansion Package Phase 5
Released April 19, 2021
Updates
Introduction of the Depth Bias Compensation slider for improved accuracy and quality in mesh reconstruction by correcting the material based bias found in many time of flight cameras. This can be particularly impactful for the face and hands, assuming you are working with a well calibrated capture.

Bug fixes
- Resolved an issue that caused a crash while actively live-streaming into Unity.
- Updated use of Material Properties Blocks for URP and HDRP. This is particularly helpful when you are playing multiple Depthkit clips in one scene. You will no longer need to disable the SRP batcher or create new Looks for each clip when working with multiple clips at one time.
- Resolved a texture artifact that caused erroneous texture bleeding between the color and depth data.
- Improved texture blending, specifically for sensor perspectives that are not in view. This means that you will have more accurate texturing in areas of occlusion, due to how the sensor perspectives are being blended.
- Resolved an occasional crash that occurred in Unity when Depthkit assets were applied to an activation track on the Unity Timeline.
- Removed the dependency of the Volume Viewpoint on the scene camera. This means that if you do not have a main camera in your scene, it will not throw an error due to the default volume viewpoint.
- Resolved a visual artifact that may have caused occasional black flashing when working in HDRP.
- Resolved an error that was thrown when a Depthkit clip was disabled during playback.
- Resolved an issue that caused the Depthkit clip to disappear in the scene after linking the required video, metadata, and poster image.
Known issues
Volume settings
- Volume preview does not work in HDRP.
- Adjusting your volume settings, especially manual volume bounds, can dramatically change the number of triangles generated by the mesh source. If you see parts of your clip go missing or see triangles flickering, try pressing the Set Surface Capacity button in the editor or increase the Surface Buffer Capacity by increasing the value in the capacity field.

VFX Graph
- When changing render pipelines or adjusting certain project settings, you may have to open the VFX Graph asset and recompile it to see the VFX output in the scene.
- Due to a known Unity bug, VFX Graph particles will not render when single pass instanced rendering mode is enabled.
- Due to a known Unity bug, VFX Graph geometry output is not supported for the Quest. ****When designing your VFX Look, ensure that you are using a point output.
- Visual Artifacts on the Quest. You may see additional edge artifacts when building to the Oculus Quest. We are investigating the issue and will report back shortly.